
前言
在全平台都嚷嚷着上门付费安装openclaw小龙虾的时候,烟斗汪给大家分享一个价值450元的算力代金券,让AI员工免费给大家打工!
从22年年底openai第三代chatgpt刚出来我就开始搞AI分享文章了,一开始专注了AI相关内容并做了一些分享,幸好有恶人恶意举报把我的公众号搞封号了,随后认定了英伟达,整体去考虑整个算力行业,有点闲时间后又出来分享了~~
这次是限时分享这个白云智算的大模型api接口平台,除了如何获取的基本操作,我还会告诉你注册的安全性以及背后的逻辑,这是普通主包不会告诉你的东西。
官方声称,代金券永久免费!所以赶快先领取,当前福利政策有效期将延续至2026年3月15日24时。3月16日0时起,"完成首次调用后得300元代金券"的限时福利活动将暂停!!!
如果你没耐心,直接下滑3、如何注册,直接实操~~
1、450元算力是什么?
这里的算力是指的不仅仅是语言大模型的算力,国内的顶级大模型,智谱、minimax、kimi,阿里千问、deepseek等等这些顶流能用!
并且4090等显卡的算力也可以租赁!你也可以用来跑图片、跑视频! 不过最近太火热了都被抢完了。
平台所赠送的就是算力的token,并且明码标价了。
这个算力,可以用在所有使用大模型的工具中,包括最近大火的openclaw,小龙虾员工现在可以免费给你打工了!包括其他开源的chatbox、各种ai插件等等,都可以用API的形式进行接入。
通过实名注册赠送150元,调用API赠送300元,合计450元。方法很简单,按照烟斗汪的教程,10分钟血赚450!
2、平台安全性
因为涉及到实名注册,可能我们会有一些安全上的顾虑,幸好本身这个平台的验证方式只有身份证号码和手机实名绑定验证,不涉及人脸及其他方面的隐私泄露。
最简单一个道理,只要不绑定银行卡不充值就不花钱!
然后再说说这个平台本身,白云智算这个平台是贵州白山云科技股份有限公司旗下的平台,这个公司可能普通人没怎么听过,但是人家也是一堆国资股东一堆大佬给融资,具体可以工商查相关企业信息,此文不赘叙。
顺便提一下,一看这公司在贵州,就知道是贵州数据中心相关的优惠政策,电费也便宜,算力成本应该有优势。
简单来说这就是卖算力的中介商公司,最近推出活动每个新用户可以送到450元的算力,囊括了国内头部的大模型,对普通用户来说是大大的福利,用来玩最近大热的openclwa龙虾员工再适合不过了!
具体为什么这么送,简单提一嘴,你要知道这公司准备着要港股上市。
说完这些,安全性上读者自己评估吧,不是小平台小公司,就这么简单。具体我后面再做一下分析和推测,为什么会给用户白嫖算力呢?有兴趣的小伙伴可以搜一搜这家平台相关的讯息。
3、如何注册
这家白云智算平台的注册登录逻辑有点离谱的,下面来手把手教学~~
(1)首先打开注册地址:
https://ai.baishan.com/auth/login?referralCode=lHux48FlJI
(该链接已国内工信部icp备案,合法网站)
(2)输入你实名的手机号(必须本人实名和身份证要一致,不然无法注册), 点击发送验证码,输入验证码之后,点击登录/注册,这时候会发现无法登录!!!!
不要急,等60秒,再发送一次验证码, 就可以登录了。
(这里是因为第一次验证码先注册,但是没反馈,第二次验证码才是登录,这平台奇怪的设计令人诧异,非常反人类的设计逻辑!)
下面一行自动填了lHux48FlJI,不需要更改,这是我的邀请码,能够相互获得150元的算力券,也算是对博主的一种支持。
(3)登录后,点击右上角的手机号,点击实名认证,输入你的身份证、实名手机号即可(如果介意的话就不要注册了,这个看个人意愿,上文安全性上已经做了解释)
需要注意的是,手机号必须是你本人实名的号码,虚拟号这些小号可能是无法实名成功的。
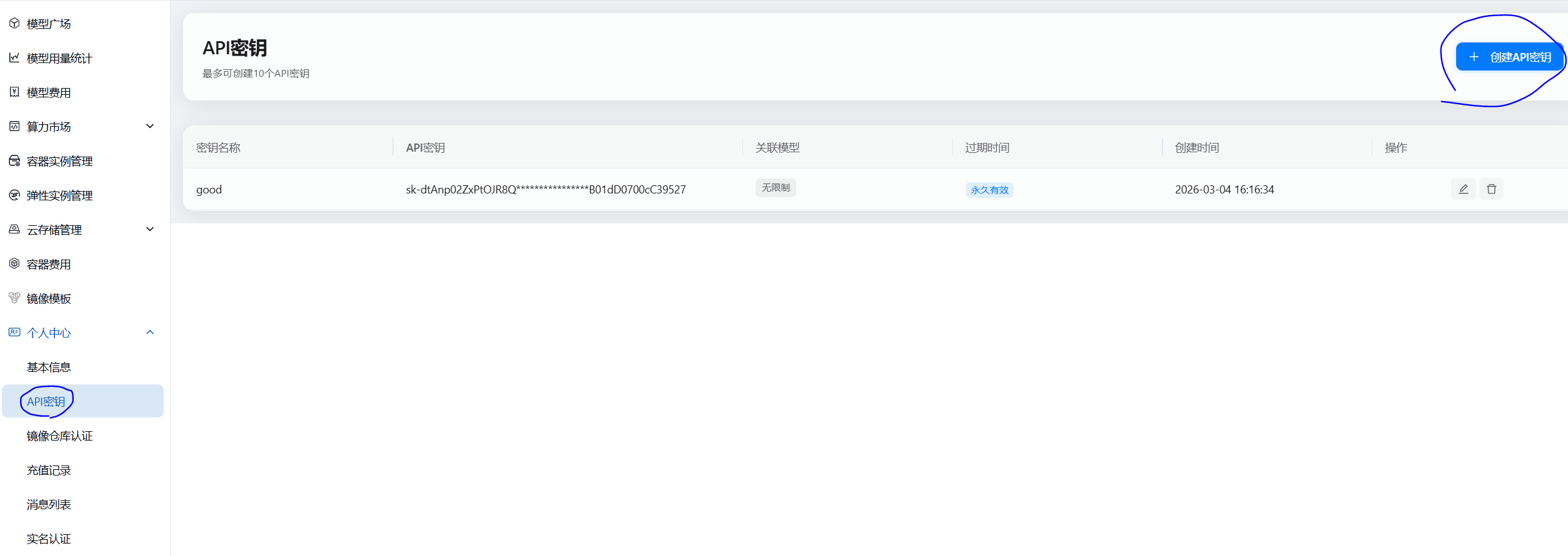
(4)实名完之后,就是最核心的获取API了。回到主页点击左上角的三横杠标志(手机版本有),点击右侧的个人中心下拉到API密钥,创建API密钥,名称随意填自己喜欢的,点击同意条款,然后就获取了API。牢牢记住这个API,因为他只出现一次。有了这个密钥,就有权限消耗算力token了。

(5)有了这个API,然后你就可以使用这个平台上的大量大模型了。在模型广场可以看到首推MiniMax-M2.5、GLM-5、GLM-4.7模型,还有deepseek、千问等模型,价格也写的很清楚。找到你想要的模型,点击后往下滑,找到API接入指南这一栏。
找到三行关键信息:
Base URL:https://api.edgefn.net/v1 (这个模型api地址基本不会变)
Model ID:GLM-5 (这是模型名称)
API Key:这就是你的私人密钥
只要有了这3个信息,你把它们填进你的任何项目、插件,包括openclaw中,都可以把大模型跑起来了!
4、如何把算力跑起来
调用API,把算力跑起来之后,第二天就可以收到300元的算力余额了,
跑算力其实方法有很多,方法也不难。我自己在obsidian上跑个人助理,帮我管理个人知识库,很多插件都可以,填入url、模型id和key就可以跑起来了。之前分享的开源chatbox也可以在线调用api。包括现在很火的openclaw小龙虾也可以跑,具体教程如果你还要人上门付费的话那我也没法教学了,AI时代核心竞争力是主动探索学习能力。
说个最快的办法,直接手机就可以调用。
我简单直接用开源的chatbox网页版直接跑好了。
(1)打开 :https://web.chatboxai.app (手机端也没问题)
(2)把english改成中文
(3)点击左上角三横杠,选择设置
(4)点击模型提供方
(5)点击添加
(6)名称随便写,然后添加
(7)api密钥填写自己生成的,api主机填写url链接(一般是https://api.edgefn.net/v1)
(8)点击新建模型,模型id要写准确的所选模型名称。
(9)这三个关键信息填完就好了,保存
(10)打开随意一个对话,然后右下角的选择模型,选择你api调用的模型,然后开始对话
(11)成功对话,即意味着成功调用了api,我是第二天就收到了300元的代金券了
有些博主推荐了网易的lobsterai龙虾AI,这名字真的很山寨感···主要是还需要window桌面进行下载。
网易的这个ai也很简单,下载后弹出需要先输入api的界面,往下滑到最后的custom(自定义模型),填写api、url,往下滑填写模型列表,完成之后点个测试一下是否跑通,记得custom那边点一下开启,然后保存。
然后随便输入什么内容,有反馈就等于调取了api,基本等一天就可以送你300元券了!
有了算力,你再去瞎折腾openclaw,免费员工这不就白嫖到手了吗!
5、为啥推荐它?
为啥我推荐这个平台,其实很简单——因为他白送算力,正好可以用来搭建当前大热的openclaw小龙虾,并且公司也算是国内靠前的边缘云算力公司了。对用户来说就是免费试用的概念。
其实这个平台或者公司,个人认为本身产品并没有什么特殊之处,其实就是租赁算力,算力中间商而已。公司的租赁宽带等成本非常高,利润也不高。但是这些不妨碍我们普通用户去获得他的合法赠与的好处。
赠送算力,本身就是这个企业的一种推广模式,当然让人知道这家公司其实就是一种广而告之。
作为独立的个体,我更关注的是这家公司为什么开始下重金去推广,以及他要达成什么目的,另外我还发现了目前还有有办法获得更多免费的代金券,并且这个“漏洞”很可能是故意的。这些更进阶的信息和思考,此文不赘叙,更深入的内容有兴趣的朋友后续再分享。
评论